|
Search this API | ||||||||
| PREV CLASS NEXT CLASS | FRAMES NO FRAMES | ||||||||
| SUMMARY: NESTED | FIELD | CONSTR | METHOD | DETAIL: FIELD | CONSTR | METHOD | ||||||||
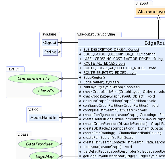
java.lang.Objecty.layout.AbstractLayoutStage
y.layout.router.polyline.EdgeRouter
public class EdgeRouter
This edge routing algorithm applies polyline routes to the edges of the graph.
Edges are by default routed in an orthogonal fashion, i.e., they only consist of horizontal and vertical segments.
There are two additional routing styles: the octilinear style
where additional sloped segments are inserted between horizontal and vertical segments and the
curved style that replaces the segments with smooth curves.
During the routing process, the positions of the nodes are considered to be fixed and the routing algorithm will not modify their locations or their sizes in any way.
The edge routing algorithm can be applied wherever it is needed to route the edges using orthogonal, octilinear or curved segments without crossing any nodes, while keeping the positions of the nodes in the diagram fixed. Some potential applications include electric circuit design, floor planning and navigation maps.

Sample output of the edge routing algorithm with default settings

Sample output of the edge routing algorithm with octilinear routing and grouped edges

Sample output of the edge routing algorithm with octilinear routing and group nodes


Sample output with bus-style routing
The edge routing algorithm basically performs three steps to achieve the main edge routing and an additional fourth step for edges with the octilinear or curved routing style.
Partition which divides the area of the graph area into several PartitionCells.
Partition using PathSearch.
ChannelBasedPathRouting.
EdgeLayoutDescriptor.EDGE_STYLE_OCTILINEAR or inserting curved segments for edges with routing
style EdgeLayoutDescriptor.EDGE_STYLE_CURVED.
The first two steps are customizable. GraphPartitionExtensions are able to influence how the
Partition is created. They add PartitionCells and/or mark them for adding costs later in the
process. The currently used partition extensions can be dropped or
extended by custom implementations.
For example, the extension 'Node Partition' adds a PartitionCell to the Partition for each node
and marks it as belonging to a node. During PathSearch, the extension 'Node Crossing' recognizes these
PartitionCells and adds costs that penalizes crossing a node. The edge will be routed around the nodes.
PathSearchExtensions influence the PathSearch by adding costs for traversing
PartitionCells or narrowing their intervals to allow a less expensive traversal of a PartitionCell.
The currently used partition extensions can be dropped or
extended by custom implementations.
Using EdgeLayoutDescriptors, it is possible to add individual layout settings like routing styles to edges.
They are registered with the graph with key EDGE_LAYOUT_DESCRIPTOR_DPKEY. If no descriptor is provided for
an edge, a default edge layout descriptor is used as fallback value.
The routing algorithm supports two approaches to connect edges on a specific side or even on an exact location to a node.
PortConstraints define a single constraint for the ports of an edge. To realize more complex port
restrictions, several PortCandidates or PortCandidateSets can be assigned to edges
or nodes.
If an edge with registered PortCandidates connects to nodes with PortCandidateSets,
the edge router will try to match both collections in order to find an appropriate port. In case there is no
matching port candidate, a PortCandidate specified for the edge is preferred.
Note that the routing algorithm doesn't consider custom PortCandidateSet.CandidateMatcher
implementations.
Since their simultaneous existence at the same node may be ambiguous, it is not recommended to use a combination of
PortConstraints and PortCandidates in the same diagram.
Strong PortConstraints or fixed PortCandidates defined for an edge end at a group
node where the strong/fixed port location is inside the group node are supported with the following
characteristics. First of all, if there are multiple PortCandidates and one is not inside the group but,
e.g., on its border, then such a candidate is always preferred over an inner one.
When an inner constraint is considered, then the algorithm actually generates a proper route from the group's
border to the port location. Obstacles on the way are considered like for any other route. The group node is
also entered at the side which is defined by the PortConstraint or PortCandidate.
A PartitionGrid is respected in the way that the algorithm avoids that cell boundaries are
left and re-entered. This way, edge routes stay inside a cell if both source and target are in the same cell.
For this feature to work properly it is required that the values of the properties
ColumnDescriptor.getOriginalPosition(), RowDescriptor.getOriginalPosition()
ColumnDescriptor.getOriginalWidth() and RowDescriptor.getOriginalHeight()
are correctly specified. This is usually automatically the case when executing the EdgeRouter as a
standalone algorithm via layout execution convenience methods (e.g. the values are taken from the table
visualization of the grid). However, if the router is applied as part of a more complex layout pipeline
it might be necessary to specify the values manually. For example, if another algorithm previously
computed the grid position values and stored them in the respective 'computed' properties
(e.g. ColumnDescriptor.getComputedPosition()), and afterwards EdgeRouter should be
applied, then the 'computed' values of the first algorithm should be written to the 'original' values prior
to the run of the EdgeRouter.
Edges can be grouped so that they share common segments at the beginning or end of their routes. Edge groups
are specified using DataProviders that provide the same ID object for all edges in the same group. Those
DataProviders are registered with the graph with key PortConstraintKeys.SOURCE_GROUPID_KEY for source
groups or key PortConstraintKeys.TARGET_GROUPID_KEY for target groups.
Besides edge grouping, the EdgeRouter also supports port grouping where
all edges with the same port id at a node will share the same port location but are still routed independently
(i.e., do not share multiple segments as for edge groups).
To specify port groups use a DataProvider and register it
to the graph with key PortConstraintKeys.SOURCE_PORT_GROUP_ID_DPKEY for source
port groups or key PortConstraintKeys.TARGET_PORT_GROUP_ID_DPKEY for target port groups.
Note that an edge can either be associated with a (source/target) group or a (source/target) port group id,
but not both at the same time.
Edges can be routed in a bus-style. Edges that should share common bus segments must be mapped to the same
BusDescriptor (see also BUS_DESCRIPTOR_DPKEY). The algorithm tries to route a large part
of the edge using the common bus segments. These segments are automatically selected depending on the involved
edges/nodes, but they might also be specified manually using BusDescriptor.setBusPoints(YPointPath).
Edges that are fixed (i.e. are not marked for routing) may also belong to a bus. Then, the bus segments
will be derived using the existing path of the fixed edges. This way, buses can be incrementally updated,
e.g., when a new edge should be added to an existing bus structure.
Bus routing can, e.g., be very useful in parts of a diagram where each node is connected to each other node.
PortConstraints or PortCandidates) doesn't make sense.![]() |
![]() |
![]() |
![]() |
| Field Summary | |
|---|---|
static java.lang.Object |
BUS_DESCRIPTOR_DPKEY
A DataProvider key for specifying a bus descriptor for each edge
Edges can be assigned to a BusDescriptor instance; all edges associated to the same descriptor
are routed in a bus-like style. |
static java.lang.String |
EDGE_LAYOUT_DESCRIPTOR_DPKEY
A DataProvider key for specifying individual edge layout information
If this DataProvider does not contain an EdgeLayoutDescriptor for an edge, then the layout
algorithm will use the default descriptor. |
static java.lang.String |
LABEL_CROSSING_COST_FACTOR_DPKEY
A DataProvider key for weighting the costs for crossing each label individually
If the factor for a label is 0 then it is allowed to cross it. |
static byte |
ROUTE_ALL_EDGES
A scope specifier which defines that all edges of the input graph will be routed. |
static byte |
ROUTE_EDGES_AT_SELECTED_NODES
A scope specifier which defines that only edges incident to selected nodes will be routed. |
static byte |
ROUTE_SELECTED_EDGES
A scope specifier which defines that only the selected edges of the input graph will be routed. |
| Fields inherited from interface y.layout.Layouter |
|---|
EDGE_ID_DPKEY, NODE_ID_DPKEY, NODE_TYPE_DPKEY, SELECTED_EDGES, SELECTED_NODES |
| Constructor Summary | |
|---|---|
EdgeRouter()
Creates a new EdgeRouter instance with default settings. |
|
EdgeRouter(Layouter core)
Creates a new EdgeRouter instance with a given core layouter and default settings. |
|
| Method Summary | |
|---|---|
boolean |
canLayout(LayoutGraph graph)
Accepts general graphs without exceptions. |
protected void |
checkGroupNodeSize(GraphLayout layout,
java.lang.Object node)
Checks whether or not the width/height of a given group node is zero or negative. |
protected void |
checkNodeSize(GraphLayout layout,
java.lang.Object node)
Checks whether or not the width/height of a given node is zero or negative. |
protected void |
cleanupGraphPartition(GraphPartition partition)
Removes all registered GraphPartitionExtensions from a given GraphPartition instance. |
protected void |
configureGraphPartition(GraphPartition partition)
Adds all registered GraphPartitionExtensions instances to a given GraphPartition instance. |
protected void |
configurePathSearch(PathSearch pathSearch)
Adds all registered PathSearchExtensions to a given PathSearch instance. |
protected PathSearchConfiguration |
createConfiguration(LayoutGraph graph,
Grouping grouping)
Creates a PathSearchConfiguration that is used during the path searching process. |
protected java.util.Comparator |
createDefaultEdgeOrderComparator(LayoutGraph graph,
PathSearchConfiguration configuration)
Creates a default Comparator instance to determine the order of the edges according to which
they will be routed. |
protected GraphPartition |
createGraphPartition(ObstaclePartition decomposition)
Creates a GraphPartition instance that divides the area of the graph into several rectangles. |
protected DynamicObstacleDecomposition |
createObstacleDecomposition()
Creates a DynamicObstacleDecomposition that is used by the GraphPartition to divide the graph
area in rectangles. |
protected ChannelBasedPathRouting |
createPathRouting()
Creates a ChannelBasedPathRouting instance that routes the edges using pre-calculated Path objects. |
protected PathSearch |
createPathSearch()
Creates a PathSearch instance that finds the paths of the edges through the GraphPartition. |
protected PathSearchContext |
createPathSearchContext(PathSearch pathSearch,
PathSearchConfiguration configuration)
Creates a PathSearchContext that provides context information for the path searching algorithm. |
void |
doLayout(LayoutGraph graph)
Performs the routing of the edges of the input graph. |
EdgeLayoutDescriptor |
getDefaultEdgeLayoutDescriptor()
Returns the EdgeLayoutDescriptor instance used for all those edges that do not have a specific edge
layout descriptor assigned. |
protected EdgeLayoutDescriptor |
getEdgeLayoutDescriptor(Edge edge)
Returns the EdgeLayoutDescriptor instance for a given edge that is provided by a DataProvider
which is registered with the graph with key EDGE_LAYOUT_DESCRIPTOR_DPKEY. |
java.util.Comparator |
getEdgeOrderComparator()
Returns a custom Comparator to define the processing order of the edges. |
Grid |
getGrid()
Returns the Grid instance on which the routing algorithm places the orthogonal segments. |
long |
getMaximumDuration()
Returns the time limit (in milliseconds) set for the edge routing algorithm. |
double |
getMaximumPolylineSegmentRatio()
Deprecated. Use the respective maximum segment ratio property on the edge layout descriptor instead. See the documentation for details. |
double |
getMinimalNodeToEdgeDistance()
Returns the minimum distance between edges and node bounds. |
GraphPartition |
getPartition()
Returns the GraphPartition instance used during the routing process. |
double |
getPreferredPolylineSegmentLength()
Deprecated. Use the respective preferred length property on the edge layout descriptor instead. See the documentation for details. |
java.util.List |
getRegisteredPartitionExtensions()
Returns a list of all registered GraphPartitionExtensions. |
java.util.List |
getRegisteredPathSearchExtensions()
Returns a list of all registered PathSearchExtensions. |
java.lang.Object |
getSelectedEdgesDpKey()
Returns the DataProvider key to look up the selection state of the edges. |
java.lang.Object |
getSelectedNodesDpKey()
Returns the DataProvider key to look up the selection state of the nodes. |
byte |
getSphereOfAction()
Returns a (sub-)set of edges that shall be routed. |
boolean |
isConsiderEdgeLabelsEnabled()
Returns whether or not the routing algorithm considers as obstacles the edge labels that do not belong to the (sub-)set of edges to be routed when calculating the edge routes. |
boolean |
isConsiderNodeLabelsEnabled()
Returns whether or not the routing algorithm considers the labels of the nodes as obstacles when calculating the edge routes to avoid overlaps. |
boolean |
isIgnoreInnerNodeLabelsEnabled()
Returns whether or not this routing algorithm ignores node labels that are inside the bounds of their owner as obstacles for edge routes. |
boolean |
isIntegratedEdgeLabelingEnabled()
Returns whether or not the layout algorithm will place edge labels. |
boolean |
isPolylineRoutingEnabled()
Deprecated. Use the routing style property on the edge layout descriptor instead. See the documentation for details. |
boolean |
isReroutingEnabled()
Returns whether or not the routing algorithm uses an additional step to reroute the edges that are considered to have the worst paths. |
protected boolean |
isSelected(Edge edge,
Graph graph)
Returns whether or not a given edge is selected. |
void |
setConsiderEdgeLabelsEnabled(boolean considerEdgeLabelsEnabled)
Specifies whether or not the routing algorithm considers as obstacles the edge labels that do not belong to the (sub-)set of edges to be routed when calculating the edge routes. |
void |
setConsiderNodeLabelsEnabled(boolean considerNodeLabelsEnabled)
Specifies whether or not the routing algorithm considers the labels of the nodes as obstacles when calculating the edge routes to avoid overlaps. |
void |
setEdgeOrderComparator(java.util.Comparator edgeOrderComparator)
Specifies a custom Comparator to define the processing order of the edges. |
void |
setGrid(Grid grid)
Specifies the Grid instance on which the routing algorithm places the orthogonal segments. |
void |
setIgnoreInnerNodeLabelsEnabled(boolean ignoreInnerNodeLabelsEnabled)
Specifies whether or not this routing algorithm ignores node labels that are inside the bounds of their owner as obstacles for edge routes. |
void |
setIntegratedEdgeLabelingEnabled(boolean enabled)
Specifies whether or not the layout algorithm will place edge labels. |
void |
setMaximumDuration(long maximumDuration)
Specifies the time limit (in milliseconds) for the edge routing algorithm. |
void |
setMaximumPolylineSegmentRatio(double maximumPolylineSegmentRatio)
Deprecated. Use the respective maximum segment ratio property on the edge layout descriptor instead. See the documentation for details. |
void |
setMinimalNodeToEdgeDistance(double minimalNodeToEdgeDistance)
Specifies the minimum distance between edges and node bounds. |
void |
setPolylineRoutingEnabled(boolean polylineRoutingEnabled)
Deprecated. Use the routing style property on the edge layout descriptor instead. See the documentation for details. |
void |
setPreferredPolylineSegmentLength(double preferredPolylineSegmentLength)
Deprecated. Use the respective preferred length property on the edge layout descriptor instead. See the documentation for details. |
void |
setReroutingEnabled(boolean reroutingEnabled)
Specifies whether or not the routing algorithm uses an additional step to reroute the edges that are considered to have the worst paths. |
void |
setSelectedEdgesDpKey(java.lang.Object selectedEdgesDpKey)
Specifies the DataProvider key to look up the selection state of the edges. |
void |
setSelectedNodesDpKey(java.lang.Object key)
Specifies the DataProvider key to look up the selection state of the nodes. |
void |
setSphereOfAction(byte scope)
Specifies a (sub-)set of edges that shall be routed. |
| Methods inherited from class y.layout.AbstractLayoutStage |
|---|
canLayoutCore, doLayoutCore, getCoreLayouter, setCoreLayouter |
| Methods inherited from class java.lang.Object |
|---|
clone, equals, finalize, getClass, hashCode, notify, notifyAll, toString, wait, wait, wait |
| Field Detail |
|---|
public static final java.lang.String EDGE_LAYOUT_DESCRIPTOR_DPKEY
DataProvider key for specifying individual edge layout information
If this DataProvider does not contain an EdgeLayoutDescriptor for an edge, then the layout
algorithm will use the default descriptor.
getDefaultEdgeLayoutDescriptor(),
Constant Field Valuespublic static final java.lang.Object BUS_DESCRIPTOR_DPKEY
DataProvider key for specifying a bus descriptor for each edge
Edges can be assigned to a BusDescriptor instance; all edges associated to the same descriptor
are routed in a bus-like style. A bus is a segment shared by multiple edges to which shorter segments
that connect to the actual nodes are attached. Observe that using such a bus representation with
multiple edges drawn on top of each other, information like the individual edge direction might be
occluded.
The mapped BusDescriptor allows to configure the bus formed by the associated edges.
Intermediate points
are ignored for edges that are part of a bus structure.BusDescriptorpublic static final java.lang.String LABEL_CROSSING_COST_FACTOR_DPKEY
DataProvider key for weighting the costs for crossing each label individually
If the factor for a label is 0 then it is allowed to cross it. Very important labels should get a high
factor.
This factor is multiplied by the basic penalty arising when an edge must cross a
node label or an
edge label in order to determine the
final costs arising when this label is crossed.
getDefaultEdgeLayoutDescriptor(),
EdgeLayoutDescriptor.getPenaltySettings(),
Constant Field Valuespublic static final byte ROUTE_ALL_EDGES
public static final byte ROUTE_SELECTED_EDGES
The selection state of an edge is determined by a boolean value returned
by a DataProvider registered with key getSelectedEdgesDpKey().
All other non-selected edges will be considered to have fixed routes.
public static final byte ROUTE_EDGES_AT_SELECTED_NODES
The selection state of a node is determined by a boolean value returned
by a DataProvider registered with key getSelectedNodesDpKey().
All other edges that are incident to non-selected nodes will be considered to have fixed routes.
| Constructor Detail |
|---|
public EdgeRouter(Layouter core)
EdgeRouter instance with a given core layouter and default settings.
core - the given core layouterpublic EdgeRouter()
EdgeRouter instance with default settings.
| Method Detail |
|---|
public long getMaximumDuration()
The maximum duration has to be greater than or equal to 0.
setMaximumDuration(long)public void setMaximumDuration(long maximumDuration)
The maximum duration has to be greater than or equal to 0.
Long.MAX_VALUE. The edge routing algorithm runs unrestricted.maximumDuration - a non-negative integer value
java.lang.IllegalArgumentException - if the maximum duration is negativepublic EdgeLayoutDescriptor getDefaultEdgeLayoutDescriptor()
EdgeLayoutDescriptor instance used for all those edges that do not have a specific edge
layout descriptor assigned.
EdgeLayoutDescriptorEDGE_LAYOUT_DESCRIPTOR_DPKEYprotected EdgeLayoutDescriptor getEdgeLayoutDescriptor(Edge edge)
EdgeLayoutDescriptor instance for a given edge that is provided by a DataProvider
which is registered with the graph with key EDGE_LAYOUT_DESCRIPTOR_DPKEY.
For all those edges that do not have a specific layout descriptor assigned,
the default layout descriptor returned by getDefaultEdgeLayoutDescriptor() will
be assigned.
This method may be overridden in order to create an EdgeLayoutDescriptor with
custom configuration.
edge - the given edge
EdgeLayoutDescriptor instance for a given edgegetDefaultEdgeLayoutDescriptor(),
EDGE_LAYOUT_DESCRIPTOR_DPKEYpublic boolean isIntegratedEdgeLabelingEnabled()
Enabling this feature, the routes of edges with labels can change significantly. The algorithm
finds a position for labels and routes the edge near the label trying to consider the
PreferredPlacementDescriptor. To do so, the route itself
maybe needs to take a detour that might otherwise not have been necessary. This especially holds true
in case that there is very little space for the labels and/or the labels are rather large.
generic labeling as post-processing step may be an alternative.true if edge labels should be placed, false otherwisesetIntegratedEdgeLabelingEnabled(boolean),
setConsiderEdgeLabelsEnabled(boolean)public void setIntegratedEdgeLabelingEnabled(boolean enabled)
Enabling this feature, the routes of edges with labels can change significantly. The algorithm
finds a position for labels and routes the edge near the label trying to consider the
PreferredPlacementDescriptor. To do so, the route itself
maybe needs to take a detour that might otherwise not have been necessary. This especially holds true
in case that there is very little space for the labels and/or the labels are rather large.
generic labeling as post-processing step may be an alternative.enabled - true if edge labels should be placed, false otherwisesetConsiderEdgeLabelsEnabled(boolean)public boolean isPolylineRoutingEnabled()
This property is deprecated! It is replaced by property EdgeLayoutDescriptor.setRoutingStyle(byte) on
the edge layout descriptor. Use the routing styles EdgeLayoutDescriptor.EDGE_STYLE_ORTHOGONAL and
EdgeLayoutDescriptor.EDGE_STYLE_OCTILINEAR to switch between octilinear and orthogonal routing.
With the descriptor, the style can be specified for each edge individually, if desired.
This property only affects edges using the default layout descriptor.
Changing this property value changes property EdgeLayoutDescriptor.setRoutingStyle(byte)
of the default edge layout descriptor instance.
true if the routing algorithm should create non-orthogonal, octilinear segments,
false otherwisesetPolylineRoutingEnabled(boolean),
getPreferredPolylineSegmentLength(),
getMaximumPolylineSegmentRatio()public void setPolylineRoutingEnabled(boolean polylineRoutingEnabled)
This property is deprecated! It is replaced by property EdgeLayoutDescriptor.setRoutingStyle(byte) on
the edge layout descriptor. Use the routing styles EdgeLayoutDescriptor.EDGE_STYLE_ORTHOGONAL and
EdgeLayoutDescriptor.EDGE_STYLE_OCTILINEAR to switch between octilinear and orthogonal routing.
With the descriptor, the style can be specified for each edge individually, if desired.
This property only affects edges using the default layout descriptor.
Changing this property value changes property EdgeLayoutDescriptor.setRoutingStyle(byte)
of the default edge layout descriptor instance.
public double getPreferredPolylineSegmentLength()
This property is deprecated and replaced by
EdgeLayoutDescriptor.setPreferredOctilinearSegmentLength(double). As the property is on the
descriptor, it additionally allows to define the preferred length for each edge individually.
This property only affects edges using the default layout descriptor
and using routing style EdgeLayoutDescriptor.EDGE_STYLE_OCTILINEAR. Changing the value of this property
changes property EdgeLayoutDescriptor.getPreferredOctilinearSegmentLength()
of the default edge layout descriptor instance.
setPreferredPolylineSegmentLength(double)public void setPreferredPolylineSegmentLength(double preferredPolylineSegmentLength)
This property is deprecated and replaced by
EdgeLayoutDescriptor.setPreferredOctilinearSegmentLength(double). As the property is on the
descriptor, it additionally allows to define the preferred length for each edge individually.
This property only affects edges using the default layout descriptor
and using routing style EdgeLayoutDescriptor.EDGE_STYLE_OCTILINEAR. Changing the value of this property
changes property EdgeLayoutDescriptor.getPreferredOctilinearSegmentLength()
of the default edge layout descriptor instance.
preferredPolylineSegmentLength - the preferred length of (non-orthogonal) octilinear segments
java.lang.IllegalArgumentException - if the preferred octilinear segment length is negative![]() Preferred segment length 10 | ![]() Preferred segment length 50 |
public double getMaximumPolylineSegmentRatio()
This property is deprecated and replaced by
EdgeLayoutDescriptor.setMaximumOctilinearSegmentRatio(double). As the property is on the
descriptor, it additionally allows to define the maximum segment ratio each edge individually.
This property only affects edges using the default layout descriptor
and using routing style EdgeLayoutDescriptor.EDGE_STYLE_OCTILINEAR. Changing the value of this property
changes property EdgeLayoutDescriptor.getMaximumOctilinearSegmentRatio()
of the default edge layout descriptor instance.
setMaximumPolylineSegmentRatio(double)public void setMaximumPolylineSegmentRatio(double maximumPolylineSegmentRatio)
This property is deprecated and replaced by
EdgeLayoutDescriptor.setMaximumOctilinearSegmentRatio(double). As the property is on the
descriptor, it additionally allows to define the maximum segment ratio each edge individually.
This property only affects edges using the default layout descriptor
and using routing style EdgeLayoutDescriptor.EDGE_STYLE_OCTILINEAR. Changing the value of this property
changes property EdgeLayoutDescriptor.getMaximumOctilinearSegmentRatio()
of the default edge layout descriptor instance.
maximumPolylineSegmentRatio - the maximum octilinear segment ratio
java.lang.IllegalArgumentException - if the maximum segment length is negative or greater than 0.5![]() Ratio 0.3, the octilinear parts from left and right both cover a third of the horizontal distance | ![]() Ratio 0.5, the octilinear parts from left and right both cover half of the horizontal distance |
public boolean isReroutingEnabled()
maximum duration has
not been exceeded yet.true if the rerouting step will be performed, false otherwisesetReroutingEnabled(boolean)public void setReroutingEnabled(boolean reroutingEnabled)
maximum duration has
not been exceeded yet.reroutingEnabled - true if the rerouting step will be performed, false otherwisepublic void setSphereOfAction(byte scope)
ROUTE_ALL_EDGESscope - one of the default scope values
java.lang.IllegalArgumentException - if the given scope is unknowngetSelectedEdgesDpKey()public byte getSphereOfAction()
setSphereOfAction(byte),
getSelectedEdgesDpKey()public java.lang.Object getSelectedNodesDpKey()
DataProvider key to look up the selection state of the nodes.
If the scope is set to ROUTE_EDGES_AT_SELECTED_NODES, only the edges
that are incident to selected nodes will be routed, while all other edges will be considered to have
fixed routes.
DataProvider key for the node selectionsetSphereOfAction(byte),
setSelectedNodesDpKey(Object)public void setSelectedNodesDpKey(java.lang.Object key)
DataProvider key to look up the selection state of the nodes.
If the scope is set to ROUTE_EDGES_AT_SELECTED_NODES, only the edges
that are incident to selected nodes will be routed, while all other edges will be considered to have
fixed routes.
Layouter.SELECTED_NODESkey - the DataProvider key for node selection
java.lang.IllegalArgumentException - if the specified DataProvider key is nullsetSphereOfAction(byte),
getSelectedNodesDpKey()public java.lang.Object getSelectedEdgesDpKey()
DataProvider key to look up the selection state of the edges.
If the scope is set to ROUTE_SELECTED_EDGES, only the selected edges
will be routed, while all other edges will be considered to have fixed routes.
DataProvider key for the edge selectionsetSphereOfAction(byte),
setSelectedEdgesDpKey(Object)public void setSelectedEdgesDpKey(java.lang.Object selectedEdgesDpKey)
DataProvider key to look up the selection state of the edges.
If the scope is set to ROUTE_SELECTED_EDGES, only the selected edges
will be routed, while all other edges will be considered to have fixed routes.
Layouter.SELECTED_EDGESselectedEdgesDpKey - the DataProvider key for edge selection
java.lang.IllegalArgumentException - if the specified DataProvider key is nullsetSphereOfAction(byte),
getSelectedEdgesDpKey()public java.util.Comparator getEdgeOrderComparator()
Comparator to define the processing order of the edges.
BUS_DESCRIPTOR_DPKEY.Comparator instancesetEdgeOrderComparator(Comparator),
createDefaultEdgeOrderComparator(LayoutGraph, PathSearchConfiguration)public void setEdgeOrderComparator(java.util.Comparator edgeOrderComparator)
Comparator to define the processing order of the edges.
BUS_DESCRIPTOR_DPKEY.edgeOrderComparator - the current Comparator instancepublic boolean canLayout(LayoutGraph graph)
graph - the input graph
true for all input graphsLayouter.doLayout(LayoutGraph)
protected boolean isSelected(Edge edge,
Graph graph)
If all the edges of the graph will be routed by EdgeRouter, i.e.,
the scope is set to ROUTE_ALL_EDGES,
this utility method returns true for all edges.
This method may be overridden in order to determine differently whether or not a given edge is considered to be selected.
edge - the given edgegraph - the input graph
true if the given edge is selected, false otherwisepublic void setConsiderNodeLabelsEnabled(boolean considerNodeLabelsEnabled)
public boolean isConsiderNodeLabelsEnabled()
true if the node labels are considered, false otherwisesetConsiderNodeLabelsEnabled(boolean),
PenaltySettings.getNodeLabelCrossingPenalty()public void setIgnoreInnerNodeLabelsEnabled(boolean ignoreInnerNodeLabelsEnabled)
considered
and is especially useful in order to ignore inner node labels of group nodes.ignoreInnerNodeLabelsEnabled - true if the routing algorithm should ignore inner node labels,
false otherwiseisConsiderNodeLabelsEnabled(),
PenaltySettings.getNodeLabelCrossingPenalty(),
LABEL_CROSSING_COST_FACTOR_DPKEY![]() false | ![]() true |
public boolean isIgnoreInnerNodeLabelsEnabled()
considered
and is especially useful in order to ignore inner node labels of group nodes.true if the routing algorithm ignores inner node labels, false otherwisesetIgnoreInnerNodeLabelsEnabled(boolean),
isConsiderNodeLabelsEnabled(),
PenaltySettings.getNodeLabelCrossingPenalty(),
LABEL_CROSSING_COST_FACTOR_DPKEYpublic void setConsiderEdgeLabelsEnabled(boolean considerEdgeLabelsEnabled)
setIntegratedEdgeLabelingEnabled(boolean).getSphereOfAction() is set to ROUTE_SELECTED_EDGES
and a DataProvider instance with the key getSelectedEdgesDpKey() is registered with the graph.considerEdgeLabelsEnabled - true if labels of fixed edges should be considered,
false otherwisesetSphereOfAction(byte),
setSelectedEdgesDpKey(Object),
PenaltySettings.getEdgeLabelCrossingPenalty()![]() false | ![]() true |
public boolean isConsiderEdgeLabelsEnabled()
setIntegratedEdgeLabelingEnabled(boolean).getSphereOfAction() is set to ROUTE_SELECTED_EDGES
and a DataProvider instance with the key getSelectedEdgesDpKey() is registered with the graph.true if labels of fixed edges are considered, false otherwisesetConsiderEdgeLabelsEnabled(boolean),
setSphereOfAction(byte),
setSelectedEdgesDpKey(Object),
PenaltySettings.getEdgeLabelCrossingPenalty()public Grid getGrid()
Grid instance on which the routing algorithm places the orthogonal segments.
Grid instancesetGrid(Grid)public void setGrid(Grid grid)
Grid instance on which the routing algorithm places the orthogonal segments.
public void setMinimalNodeToEdgeDistance(double minimalNodeToEdgeDistance)
The minimum distance should have a non-negative value.
minimalNodeToEdgeDistance - the non-negative minimum distance
java.lang.IllegalArgumentException - if the minimum node-to-edge distance is negativePenaltySettings.getMinimalNodeToEdgeDistancePenalty()![]() Minimum node-to-edge distance 10 | ![]() Minimum node-to-edge distance 100 |
public double getMinimalNodeToEdgeDistance()
The minimum distance should have a non-negative value.
setMinimalNodeToEdgeDistance(double),
PenaltySettings.getMinimalNodeToEdgeDistancePenalty()protected GraphPartition createGraphPartition(ObstaclePartition decomposition)
GraphPartition instance that divides the area of the graph into several rectangles.
This implementation creates a GraphPartition using the current ObstaclePartition instance.
This method is called by doLayout(LayoutGraph) before the edge routes are calculated.
It may be overridden in order to create a new GraphPartition object with a custom configuration.
decomposition - the current ObstaclePartition
GraphPartition instanceconfigureGraphPartition(GraphPartition),
getRegisteredPartitionExtensions()protected void configureGraphPartition(GraphPartition partition)
GraphPartitionExtensions instances to a given GraphPartition instance.
This method is called by doLayout(LayoutGraph) before the edge routes are calculated.
It may be overridden in order to adjust the configuration of the GraphPartition instance.
partition - the given GraphPartition instancegetRegisteredPartitionExtensions(),
cleanupGraphPartition(GraphPartition)protected void cleanupGraphPartition(GraphPartition partition)
GraphPartitionExtensions from a given GraphPartition instance.
This method is called by doLayout(LayoutGraph) after the edge routes are calculated.
It may be overridden in order to provide a custom implementation for cleaning up a GraphPartition instance.
partition - the given GraphPartition instanceconfigureGraphPartition(GraphPartition),
getRegisteredPartitionExtensions()public java.util.List getRegisteredPartitionExtensions()
GraphPartitionExtensions.
GraphPartitionExtensions can be added to a GraphPartition in order to create new Obstacles
or can be removed from a GraphPartition instance.
By default, the following GraphPartitionExtensions are registered with a given GraphPartition instance:
GraphPartitionExtensionscreateGraphPartition(ObstaclePartition),
configureGraphPartition(GraphPartition)protected PathSearch createPathSearch()
PathSearch instance that finds the paths of the edges through the GraphPartition.
This method may be overridden in order to create a new PathSearch object with custom configuration.
PathSearch instanceconfigurePathSearch(PathSearch),
getRegisteredPathSearchExtensions()protected void configurePathSearch(PathSearch pathSearch)
PathSearchExtensions to a given PathSearch instance.
This method is called by doLayout(LayoutGraph) before the edge routes are calculated.
It may be overridden in order to adjust the configuration of a PathSearch instance.
pathSearch - a PathSearch instancecreatePathSearch(),
getRegisteredPathSearchExtensions()public java.util.List getRegisteredPathSearchExtensions()
PathSearchExtensions.
PathSearchExtensions can be added to a PathSearch instance in order to influence the path searching process or
can be removed from a PathSearch instance.
By default, the following PathSearchExtensions are registered with a PathSearch instance:
PathSearchExtensionscreatePathSearch(),
configurePathSearch(PathSearch)protected ChannelBasedPathRouting createPathRouting()
ChannelBasedPathRouting instance that routes the edges using pre-calculated Path objects.
This method is called by doLayout(LayoutGraph) before the edge routes are calculated.
It may be overridden in order to create a new ChannelBasedPathRouting object with custom configuration.
ChannelBasedPathRouting instanceprotected DynamicObstacleDecomposition createObstacleDecomposition()
DynamicObstacleDecomposition that is used by the GraphPartition to divide the graph
area in rectangles.
This method is called by doLayout(LayoutGraph) before the edge routes are calculated.
It may be overridden in order to create a new DynamicObstacleDecomposition object with custom configuration.
DynamicObstacleDecomposition instancecreateGraphPartition(ObstaclePartition)
protected PathSearchContext createPathSearchContext(PathSearch pathSearch,
PathSearchConfiguration configuration)
PathSearchContext that provides context information for the path searching algorithm.
This method is called by doLayout(LayoutGraph) before the edge routes are calculated.
It may be overridden in order to create a new PathSearchContext object with custom configuration.
pathSearch - a given PathSearch instanceconfiguration - a given configuration for the path searching process
PathSearchContext instance
protected PathSearchConfiguration createConfiguration(LayoutGraph graph,
Grouping grouping)
PathSearchConfiguration that is used during the path searching process.
This method is called by doLayout(LayoutGraph) before the edge routes are calculated.
It may be overridden in order to create a new PathSearchConfiguration object with custom configuration.
graph - the input graphgrouping - the grouping structure of the graph
PathSearchConfiguration instancepublic void doLayout(LayoutGraph graph)
This method also prepares the graph for the edge routing process.
graph - the input graphLayouter.canLayout(LayoutGraph)
protected java.util.Comparator createDefaultEdgeOrderComparator(LayoutGraph graph,
PathSearchConfiguration configuration)
Comparator instance to determine the order of the edges according to which
they will be routed.
This method is called by doLayout(LayoutGraph) before the edge routes are calculated.
It may be overridden in order to create a new Comparator object with a custom configuration.
By default, this method returns an instance of the default implementation.
graph - the input graphconfiguration - the given configuration for the path searching process
Comparator instance
protected void checkNodeSize(GraphLayout layout,
java.lang.Object node)
throws java.lang.IllegalArgumentException
This method is called by doLayout(LayoutGraph) for each node of the input graph.
It may be overridden in order to obtain a custom implementation of the node size check.
layout - a given GraphLayout instancenode - a given node object
java.lang.IllegalArgumentException - if the width/height of the node object is zero or negativecheckGroupNodeSize(GraphLayout,Object)
protected void checkGroupNodeSize(GraphLayout layout,
java.lang.Object node)
throws java.lang.IllegalArgumentException
This method is called by doLayout(LayoutGraph) for each group node of the input graph.
It may be overridden in order to obtain a custom implementation of the group node size check.
layout - a given GraphLayout instancenode - a given group node object
java.lang.IllegalArgumentException - if the width/height of the group node object is zero or negativecheckNodeSize(GraphLayout,Object)public GraphPartition getPartition()
GraphPartition instance used during the routing process.
null will be returned.GraphPartition instance
|
© Copyright 2000-2025, yWorks GmbH. All rights reserved. |
||||||||
| PREV CLASS NEXT CLASS | FRAMES NO FRAMES | ||||||||
| SUMMARY: NESTED | FIELD | CONSTR | METHOD | DETAIL: FIELD | CONSTR | METHOD | ||||||||